Add Labels To Grafana Alerts: A Step-by-Step Guide

K.Notikumi 49 views
Add Labels To Grafana Alerts: A Step-by-Step Guide

Add Labels to Grafana Alerts: A Step-by-Step Guide

So, you want to add labels to your Grafana alerts ? Awesome! Labels in Grafana alerts are super useful. They let you add extra information to your alerts, making them easier to route, filter, and manage. Think of them as metadata for your alerts. This guide will walk you through exactly how to do it, step by step. Let’s dive in!

Why Add Labels to Grafana Alerts?

Before we jump into the how-to, let’s quickly cover why you’d even want to add labels. Labels provide context. When an alert fires, you don’t just want to know something is wrong; you want to know what is wrong, where it’s happening, and who needs to know about it. Labels help you achieve this.

  • Routing: You can route alerts to different teams or channels based on labels. For example, alerts with the label team=database can go directly to the database team.
  • Filtering: Labels allow you to easily filter alerts in Grafana’s UI or in your notification system. This helps you focus on the alerts that are most important to you.
  • Aggregation: You can aggregate alerts based on labels, giving you a high-level overview of the health of your systems. For instance, you can see how many alerts are firing for a specific application.
  • Context: Labels provide additional context about the alert, such as the environment (e.g., production , staging ), the severity (e.g., critical , warning ), or the affected component (e.g., cpu , memory ).

Adding labels makes your alerts much more actionable and informative. They transform raw alerts into rich, contextual notifications that empower your team to respond effectively.

Prerequisites

Before we get started, make sure you have the following:

  • Grafana: You’ll need a running Grafana instance. This guide assumes you have Grafana version 8.0 or higher, as the alerting interface has changed significantly in recent versions.
  • Alerting Enabled: Ensure that alerting is enabled in your Grafana configuration. This is usually enabled by default, but it’s worth double-checking.
  • Permissions: You need the appropriate permissions to edit and create alerts in Grafana. Typically, you’ll need the Admin or Editor role.

With those prerequisites out of the way, let’s get to the fun part!

Step-by-Step Guide to Adding Labels

Here’s how to add labels to your Grafana alerts, step by step.

Step 1: Navigate to Alerting

First, you’ll need to access the alerting section in Grafana. In recent versions of Grafana, this is found in the left-hand navigation menu. Look for the bell icon (🔔) labeled “Alerting” . Click on it.

Step 2: Create or Edit an Alert Rule

Next, you can either create a new alert rule or edit an existing one. If you’re creating a new rule, click on the “Create alert rule” button. If you want to edit an existing rule, find it in the list and click on it.

Step 3: Define Your Alert Query

This step involves defining the conditions that will trigger the alert. This usually involves writing a query against a data source (like Prometheus, Graphite, or InfluxDB). Make sure your query is accurate and returns the data you expect.

For example, if you’re monitoring CPU usage, your query might look something like this (in Prometheus):

100 - (avg by (instance) (irate(node_cpu_seconds_total{mode="idle"}[5m])) * 100)

This query calculates the average CPU usage across all instances. You can then set a threshold for when the alert should fire (e.g., when CPU usage exceeds 80%).

Step 4: Add Labels in the Alert Rule

Now, for the main event: adding labels. In the alert rule configuration, look for a section labeled “Labels” or “Custom Labels.” This section allows you to define key-value pairs that will be attached to the alert.

  • Key: This is the name of the label (e.g., severity , environment , team ).
  • Value: This is the value of the label (e.g., critical , production , database ).

To add a label, click the “Add label” button (or its equivalent) and enter the key and value for your label. Repeat this process for each label you want to add.

For example, you might add the following labels:

  • severity: critical
  • environment: production
  • team: infrastructure

These labels will provide additional context when the alert fires, making it easier to route and manage.

Step 5: Configure Alerting Evaluation Behavior

In the section labeled “Configure evaluation behavior” , you have settings to define how often Grafana should evaluate the rule, and for how long the condition must be true before an alert is triggered. This is important to prevent flapping and ensure that alerts are only fired when there is a genuine issue.

Step 6: Configure Notifications

Next, you’ll need to configure how you want to be notified when the alert fires. Grafana supports a variety of notification channels, including email, Slack, PagerDuty, and more.

To configure notifications, you’ll need to create or select a notification policy. Notification policies define how alerts are routed to different notification channels based on labels. This is where the labels you added in Step 4 come into play.

For example, you can create a notification policy that routes alerts with the label team=database to the database team’s Slack channel. This ensures that the right people are notified when there is an issue with the database.

Step 7: Test Your Alert

Before you save your alert rule, it’s a good idea to test it to make sure it’s working as expected. Grafana provides a “Test rule” button that allows you to simulate the alert condition and see if it fires.

Click the “Test rule” button and wait for the results. If the test is successful, you should see a notification indicating that the alert would have fired. If the test fails, review your query and label configuration to make sure everything is correct.

Step 8: Save Your Alert Rule

Once you’re satisfied that your alert rule is working correctly, click the “Save” button to save it. Your alert rule is now active and will start monitoring your systems based on the conditions you defined.

Advanced Labeling Techniques

Now that you know the basics of adding labels to Grafana alerts, let’s explore some advanced techniques that can help you get even more out of your labels.

Using Templates in Labels

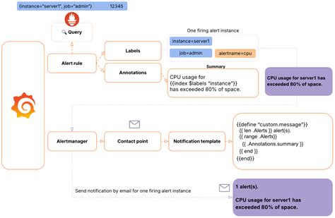
Grafana allows you to use templates in label values, which can be useful for adding dynamic information to your alerts. Templates are enclosed in double curly braces {{ ... }} and can access various variables and functions.

For example, you can use the $labels variable to access the labels of the metric that triggered the alert. This can be useful for adding context about the specific instance or component that is experiencing issues.

Here’s an example of how to use templates in label values:

  • instance: {{ $labels.instance }}

This label will add the value of the instance label from the metric to the alert. This can help you quickly identify which instance is affected by the alert.

Using Regular Expressions in Notification Policies

When configuring notification policies, you can use regular expressions to match labels. This allows you to create more flexible and powerful routing rules.

For example, you can use a regular expression to match all alerts with a severity label that starts with crit . This can be useful for routing all critical alerts to a specific channel.

Here’s an example of how to use regular expressions in notification policies:

  • Label: severity
  • Operator: matches regex
  • Value: ^crit.*$

This policy will match all alerts with a severity label that starts with crit (e.g., critical , crit1 , crit2 ).

External Data for Labels

Consider enriching your labels with data from external sources, such as CMDBs (Configuration Management Databases) or asset management systems. This can add valuable context to your alerts, such as the owner of the affected service or the location of the server.

Best Practices for Labeling

To ensure that your labels are effective and maintainable, follow these best practices:

  • Be Consistent: Use a consistent naming convention for your labels. This will make it easier to filter and aggregate alerts.
  • Be Descriptive: Choose label names that are descriptive and easy to understand. This will make it easier for your team to understand the context of the alert.
  • Avoid Duplication: Avoid duplicating information in your labels. If you already have a label for environment , don’t add another label for env .
  • Use Automation: Automate the process of adding labels to your alerts. This will reduce the risk of errors and ensure that your labels are always up-to-date.
  • Document Your Labels: Document your labels in a central location. This will help your team understand the purpose of each label and how to use it.

Troubleshooting Common Issues

Here are some common issues you might encounter when adding labels to Grafana alerts, along with troubleshooting tips:

  • Labels Not Appearing: If your labels are not appearing in your alerts, make sure you have added them correctly in the alert rule configuration. Double-check the key and value for each label.
  • Notification Policies Not Working: If your notification policies are not working as expected, make sure you have configured them correctly. Double-check the label matching rules and the notification channels.
  • Templates Not Rendering: If your templates are not rendering correctly in label values, make sure you have used the correct syntax. Double-check the variable names and functions.

Conclusion

Adding labels to Grafana alerts is a powerful way to add context, improve routing, and simplify management. By following the steps in this guide, you can start adding labels to your alerts today and take your monitoring to the next level. Remember to be consistent, descriptive, and automate your labeling process to ensure that your labels are effective and maintainable. Happy alerting, guys !